
Over gezamenlijke beeldvorming, klinisch redeneren en het fundament onder Care Continuum
Onlangs schreef ik over AI als katalysator voor gezamenlijke denkkracht in het mbo. Mijn overtuiging is helder: AI moet geen vervanging zijn van professioneel oordeel, maar een versterker van hoe we samen denken. Die gedachte werd opnieuw concreet tijdens een werksessie voor Care Continuum.
Samen met mijn collega Frank Roeper was ik te gast bij het Graafschap College in Doetinchem. Wat begon als een gesprek over welke elementen in de game moeten komen, bleek al snel een fundamentelere dialoog. Niet over techniek. Maar over wat we in de gesimuleerde werkelijkheid relevant vinden en willen aanbieden.
Care Continuum heeft een duidelijke missie: mbo-verpleegkundestudenten op een veilige manier laten oefenen in realistische ziekenhuissituaties, zodat zij leren omgaan met dynamiek, tijdsdruk en meerdere patiënten tegelijk. Studenten moeten niet alleen weten wat klinisch redeneren is, maar het ook ervaren. Prioriteiten stellen. Monitoren. Handelen. Overleggen. Op tijd hulp inschakelen.
In boeken is zorg overzichtelijk. In het ziekenhuis is het druk, chaotisch en voortdurend in beweging. Patiënten verslechteren. Er komt een arts binnen. Een collega stelt een vraag. Er gaat een bel. Die dynamiek en complexiteit willen we voelbaar maken. Maar hoe ontwerp je dat?
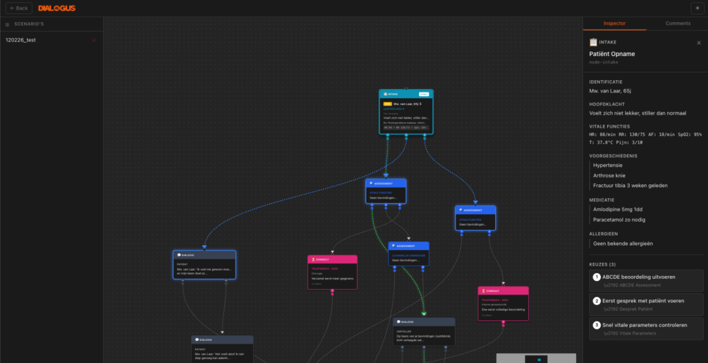
We bespraken een gegenereerde casus: een patiënt met een verergering van COPD en een lage zuurstofwaarde. De AI had een scenario gegenereerd met beslismomenten, vitale waarden en mogelijke acties. En meteen gebeurde er iets interessants.
De één zei: deze zuurstofkeuze klopt zo niet. De ander vroeg: waarom weten we de saturatie pas op dit moment? Weer een ander: hier zou al een behandelplan moeten liggen vanuit de SEH.
Wat zichtbaar werd, waren geen meningsverschillen. Wat zichtbaar werd, waren verschillende mentale modellen in actie. Verschillende beelden van hoe het er in het ziekenhuis écht aan toegaat. En precies daar zit de waarde van AI.
In dit traject gebruiken we Dialogus. Geen AI die bepaalt wat goed of fout is. Geen AI die het ontwerp overneemt. Maar een AI die scenario’s genereert en structuur zichtbaar maakt. De in een handomdraai gegenereerde keuzeboom wordt daarmee een gezamenlijk werkobject waar we met zijn allen over in gesprek kunnen.
Onderwijs kijkt naar leerbaarheid. Praktijk kijkt naar realisme. Wij kijken naar bouwbaarheid en samenhang. Die drie perspectieven botsen soms. En dat is goed. Want in die spanning ontstaat kwaliteit.
Een terugkerende vraag was: hoeveel dynamiek durven we studenten aan te bieden? Drie patiënten tegelijk? Vier? Met onderbrekingen? Met tijdsdruk? Iedereen wil realisme. Maar niemand wil overbelasting.
Daarom denken we in niveaus. In opbouw. In begeleiding. Niet meteen alles tegelijk, maar stap voor stap meer dynamiek. Geen fout-pop-ups, maar leren via consequenties. Een actie heeft effect. Vitale waarden veranderen. Een patiënt knapt op of verslechtert. Dat maakt leren betekenisvol.
Studenten hoeven nu nog geen specialist te zijn. Maar ze moeten wel leren handelen binnen kaders. Weten wanneer ze moeten signaleren. Wanneer ze moeten escaleren. Hoe ze communiceren.
We zoeken daarom naar een stevig fundament. Liefst gebaseerd op landelijke richtlijnen, met ruimte voor variatie tussen ziekenhuizen. Tegelijkertijd weten we dat protocollen veranderen. Dat ze lokaal kunnen verschillen. Ook hier zie je de kernspanning: realisme, leerbaarheid en maakbaarheid begrenzen elkaar voortdurend.
Wat deze sessie opnieuw bevestigde, is dat de waarde van AI niet zit in wat het genereert, maar in wat het zichtbaar maakt. Het maakt verschillen bespreekbaar. Het dwingt ons om keuzes expliciet te maken. Het helpt ons om gezamenlijke taal te vinden.







